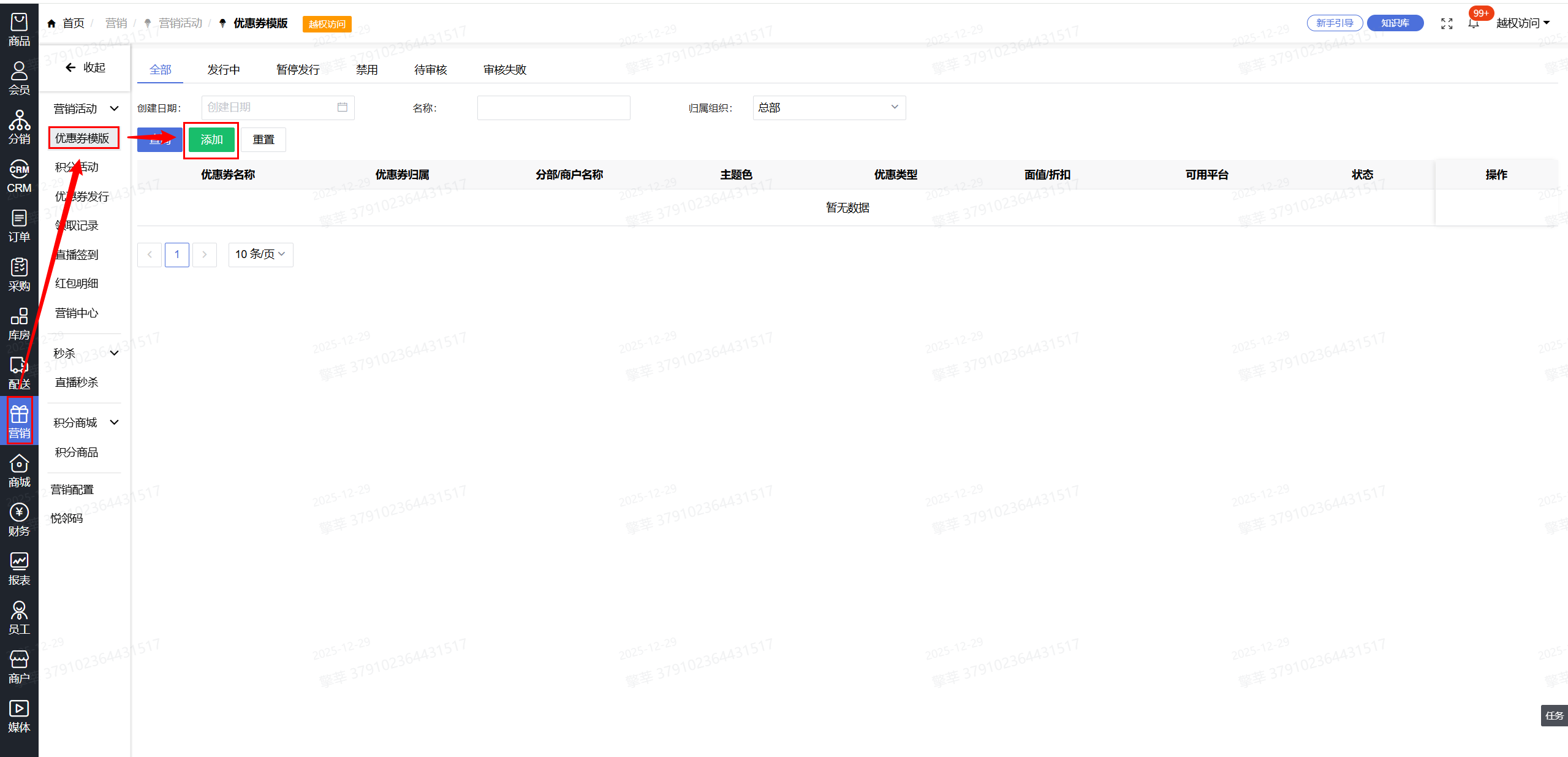
1.点击【营销】-【优惠券模板】-【添加】
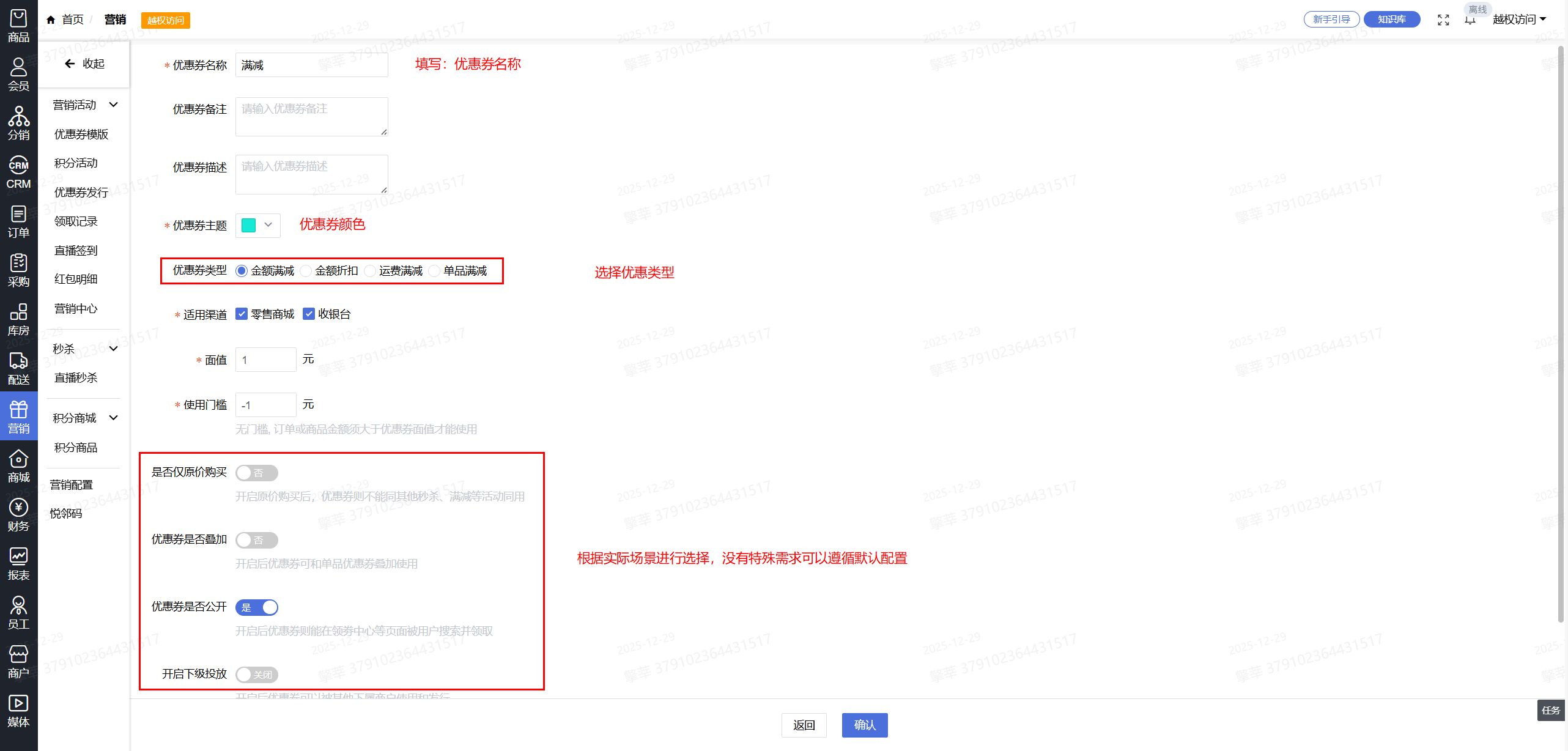
2.填写优惠券名称,颜色,设置优惠券类型,指定那些商品可用或者不可用,指定那些商户可用或者不可用,填写完毕点击【确认】

3.进入【财务】-【模板审核】-【审核】
4.返回【营销】-【优惠券发行】-【添加】
5.填写活动名称,时间,优惠券赠送数量,会员领取数量,优惠券有效时间
6.发行模板选择刚才创建的优惠券模板

7.填写完成点击【确认】
8.进入【财务】-【发行审核】-【审核】

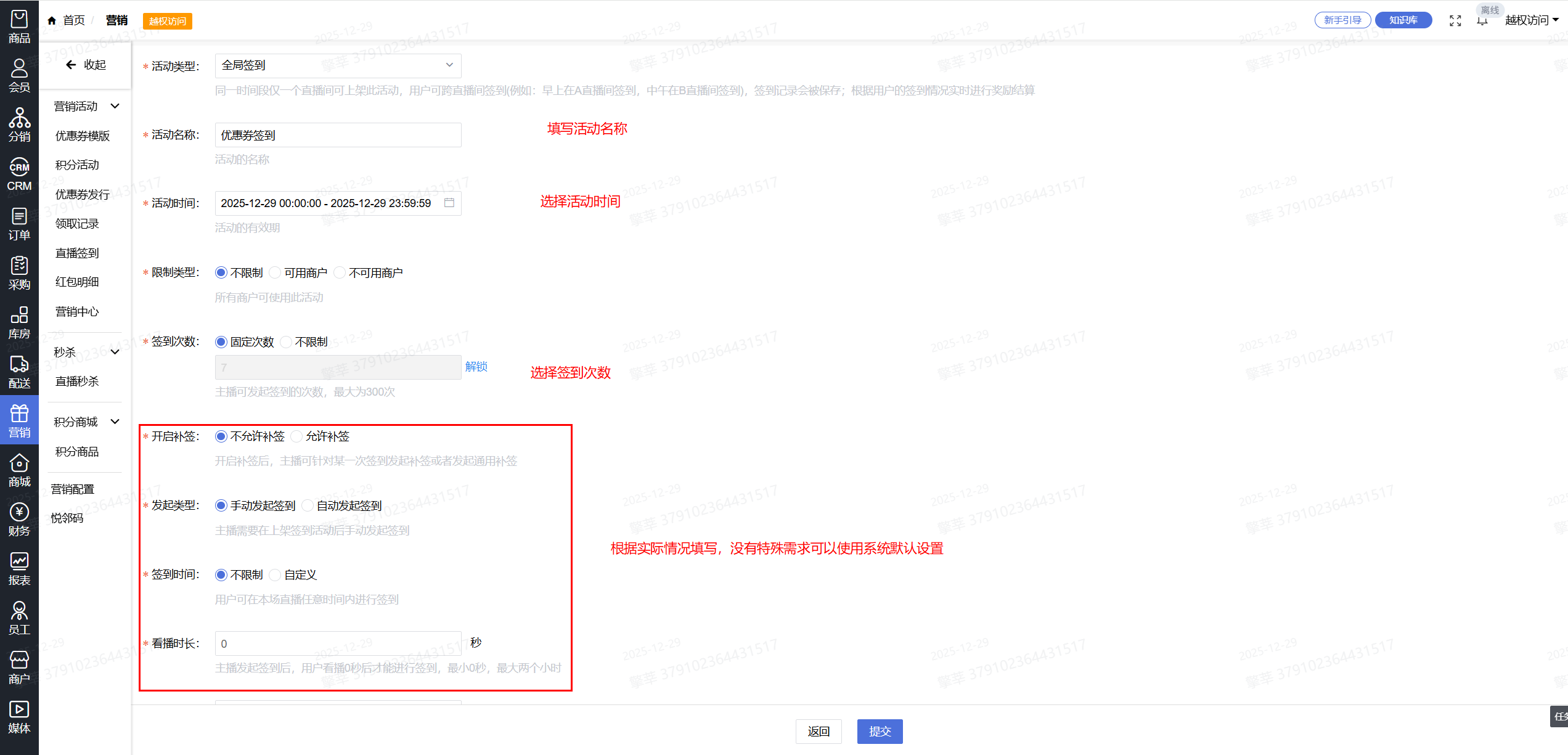
9.再次进入【营销】,这里以直播签到为例,点击【直播签到】-【添加】

10.填写活动名称,时间,签到次数
11.奖励内容选择优惠券,选择刚才审核的优惠券活动

12.点击【提交】
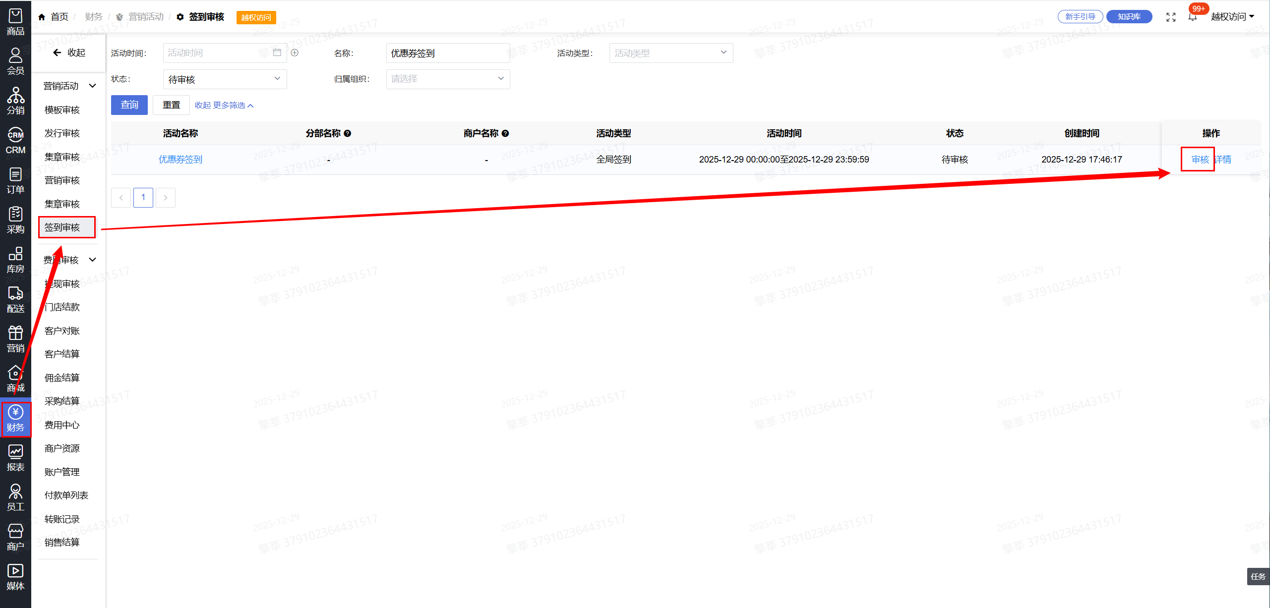
13.进入【财务】-【签到审核】-【审核】

14.直播签到赠送优惠券创建成功

